Школи
Створення шкіл та класів
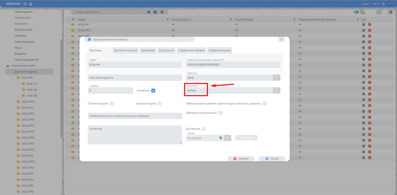
Відкрити: Лояльність та CRM → Дисконтні картки
Структура груп (папок). Може бути створена вручну або автоматично імпортом з файлу.
- 1-й рівень - Школа;
- 2-й рівень - Клас;
ВАЖЛИВО: В кожній групі має бути вказана компанія що обслуговує.
Базові налаштування
- Для кожної школи має бути створений свій термінал (станція) для закриття рахунків.
- Для кожної школи має бути створений свій склад.
- Якщо тарифна позиція є ГПД то в налаштуваннях необхідно вказати категорію ГПД.
- Для ненаданих рахунків потрібно завести тип оплати з кодом WriteOff .Й в налаштуваннях терміналів (бекофіс) казати, що для даного типу рахунків тип операції не реалізація, а списання.
Створення школярів
Додати учнів можна в декілька способів.
Створення вручну
Відкрити: Панель керування → Редагування карт персон
- Обрати потрібну школу;
- Обрати клас;
- Натиснути на кнопку "Створення карти персони";
- При необхідності відредагувати школу чи клас;
- Внести ФІО учня;
- Натиснути кнопку готово;
- Після вищеописаних дій буде створено персону та карту учня.
Для деактивації карти необхідно зняти галку в колонці активності
Імпорт з файлу
Відкрити: Панель керування → Імпорт дисконтних карт
Звантажити шаблон для шкіл.
Заповнити шаблон:
1. Перейменувати шаблон іменем школи. (Дане ім'я буде встановлено як назва школи);
2. В самому шаблоні заповнити наступні поля:
- - Клас (назва/номер класу);
- - ФІО дитини (важлива послідовність - Прізвище Ім'я По батькові);
- - Категорія (Якщо в полі вказати "пільга", то даній карті буде застосована 100% знижка);
Зміна пароля та коду карти
- Змінити код карти можна в карті персони
Лояльність та CRM → Дисконтні картки
- В карті персони можна змінити пароль при необхідності.
Панель керування → Персони
- Переглянути коди карт та паролі учнів
Звіти → Додаткові → Карти учнів
Налаштування меню
Фронт - офіс → Прейскурант
1. Створити тарифну позицію.
2. Відкрити вкладку "Кейтеринг" основні поля для заповнення:
- Компанія - Компанія що вказана в групі персон.
- Дні тижня - Дні в які буде відображуватись меню.
Якщо необхідно розділити замовлення на сніданок обід й вечерю то:
Відкрити: Довідники → Характеристики страв
Завести необхідну групу, наприклад "Приймання їжі" з наступними характеристиками (або свій варіант):
- Сніданок;
- Обід;
- Вечеря;
В тарифній позиції в вкладці "Кейтеринг" додати потрібну характеристику до необхідної страви.
QR
- В налаштуваннях SmartSpot має бути заданий параметр "Кабінет користувача".
Далі користувач заходить в свій кабінет під логіном та паролем та проводить оплати.
Всі оплати за харчування можна переглянути в звіті "Оплати за харчування"
Звіти → Додаткові → Оплати за харчування
В налаштуваннях WD необхідно вимкнути налаштування "AutoGroupBillItem" - оскільки інакше позиції на різні дні будуть об'єднуватись
Для налаштування групування позицій у замовленні потрібно відкрити:
Система → Реєстр налаштувань → POS-модуль → Рахунок
| Найменування | Код | Значення |
|---|---|---|
| Автоматичне групування однакових позицій | AutoGroupBillItem | Так \ Ні |
В налаштуваннях сервісу має бути ввімкнені наступні налаштування для розділення замовлень по дням.
"BillAfterCloseProcedure": "spSmartSpotBillSplitByDate",
"BillSplitByDate": true,
Формування замовлення школами
Замовлення формуються відповідальними по школах з урахування сплачених та не сплачених замовлень.
Відкрити: Панель керування → Харчування шкіл
Встановити фільтри для замовлення:
- Школа
- Клас
- Дата замовлення на
- Тарифна позиція
Кнопка "Сформувати замовлення" - Сформує замовлення на кухню на обрану кількість школярів.
Кнопка "Коригувати продажі" - Змінить замовлення яке було сформоване по кнопці "Сформувати замовлення"
Майстер документів
Для автоматичного переміщення в майстрі документів код з складу потрібно вписати в коментар назви школи (Групу)

