Додавання телеграм-ботів у новому HMS

Матеріал з expertsolution
Версія від 15:45, 15 січня 2026, створена Ohorodnik.danylo (обговорення | внесок) (→‎Налаштування кнопок для боту)
(різн.) ← Попередня версія | Поточна версія (різн.) | Новіша версія → (різн.)
Перейти до навігації Перейти до пошуку

Додавання телеграм-боту у новий HMS

Налаштування боту в HMS

Гостовий

  • Авторизовуємось у новому HMS.
  • НЕ ЗАБУВАЄМО ОБРАТИ ГОТЕЛЬ. ОДИН БОТ МОЖЕ ПРАЦЮВАТИ НА ОДНОМУ ГОТЕЛІ.
  • Переходимо в розділ CRM\Типи комунікацій обираємо сторінку Телеграм-боти та натискаємо кнопку "Новий бот".

Screenshot 22.png

У відкритому модульному вікні доступні наступні елементи:

  • Вітальне повідомлення (поле для вводу тексту, який буде відображатися у чаті з ботом).
  • Повідомлення з проханням поділитись контактом.
  • Повідомлення про успішну реєстрацію.
  • Поле для вводу токену телеграм-боту (ОБОВ'ЯЗКОВЕ ПОЛЕ).
  • Дропдаун з вибором типу боту (обираємо потрібний тип).

Screenshot 23.png

  • Натискаємо кнопку "Зберегти".
  • Доданий бот відображається у списку.

Новий бот.png

Після додавання телеграм боту - "Токен" становиться прихованим.

Службовий

Канал

Службовий груповий чат

Покоївка

Для додавання боту для роботи з Покоївками переходимо в розділ Налаштування\Боти для служб готелів та натискаємо кнопку "Новий бот". Боти для служб готелів .png

У відкритому модульному вікні доступні наступні елементи:

  • Вітальне повідомлення (поле для вводу тексту, який буде відображатися у чаті з ботом).
  • Повідомлення з проханням поділитись контактом.
  • Повідомлення про успішну реєстрацію.
  • Поле для вводу токену телеграм-боту (ОБОВ'ЯЗКОВЕ ПОЛЕ).
  • Дропдаун з вибором типу боту (доступний на разі лише "Служби готелю").

Додавання бота .png

  • Натискаємо кнопку "Зберегти".
  • Доданий бот відображається у списку.

Доданий бот служб готелю.png
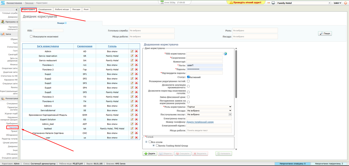
Для роботи з ботом потрібно додати номер користувача, для цього потрібно перейти в старий HMS в розділ Налаштування\Персонал на сторінку Користувачі. Користувачі1.png
В Довіднику користувачів обираємо Імя користувача для додавання та натискаємо Редагувати запис. Редагування1.png
В відкритому вікні Дані користувача натискаємо на поле Номер телефону та вказуємо номер телефону з якого будут користуватись телеграм ботом, в полі Підтвердити пароль вказуємо пароль та натискаємо Зберегти. Номер телефону.png

Додаємо користувача в готельну службу прибирання номерів. Переходимо в розділ Секретар\Готельні служби. В таблиці готельних служб обираємо Прибирання номерів та натискаємо Редагувати. Прибирання1.png
В відкритому вікну Редагування готельної служби в блоці Виконавці натискаємо на поле Додати. Виконаці.png
В випадаючому списку обираємо користувача в якому додали номер, та натискаємо Додати і натискаємо Зберегти. Зберегти1.png

Налаштування кнопок для боту

  • Переходимо CRM\Налаштування
  • Обираємо вікно "Телеграм"
  • Обираємо з випадаючого списку бот, який потрібно налаштувати.

Новий бот 2.png


  • У списку присутні дефолтні кнопки, що будуть відображатися у чаті їх можна редагувати натиснувши на іконку з олівцем, після чого відкриється модальне вікно з наступними елементами:
  • Тип - вказаний функціонал кнопки.
  • Чекбокс "Відображати" - налаштування відображення кнопки у чаті з ботом.
  • Поле для вводу "Текст на кнопці" - вказується текст відображення кнопки у чаті з ботом.

Новий бот 3.png

Newbot5.png

Для боту Покоївок потрібно активувати дефолтні кнопки, щоб вони відображались у чаті. За замовченням відображається лише кнопка На головну.

Активувани.png
Для цього натискаємо Редагувати та в відкритому вікні робимо чекбокс Відображати активним та натискаємо Зберегти.
Screenshot 30.png

Відображати1.png

Додавання додаткових\кастомних кнопок

  • Для додавання додаткових\кастомних кнопок, натискаємо на кнопку "Додати кастомну кнопку", у модульному вікні заповнюємо всі необхідні поля та натискаємо зберегти.

Screenshot 28.png

Newbot7.png

Налаштування посилання на оплату

Для налаштування кнопки "Баланс" для оплати з модуля бронювання необхідно перейти в розділ "Налаштування" → "Інсталяції".
TokenServioQR.png
В "Інсталяції" обрати блок "Модуль бронювання", в поле "Токен ServioQR" вказати токен компанії з адмінки SmartSpot.
APIKEY.png